Aktualisiert am 11. Dezember 2025
Sortiment

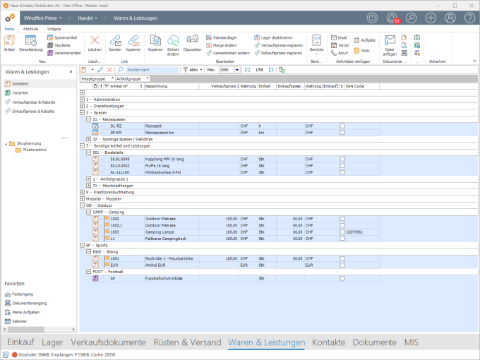
Die Ansicht Sortiment dient als zentraler Ort für die Verwaltung von Waren und Leistungen, welche beim Durchlaufen des Business Prozesses Handel beschafft, gelagert, verkauft, montiert, gerüstet oder versandt werden.
Details

|
Hinweis Die Darstellung des Ribbon kann je nach Lizenz und Berechtigung des aktiven Anwenders von der hier gezeigten Darstellung abweichen. Auch kann es bei Nutzung von Winoffice Prime in Englisch, Französisch oder Italienisch zu Abweichungen von der oben gezeigten Reihenfolge der Symbole innerhalb der Gruppen kommen. |
|
|
Artikel - Erstellt einen neuen Datensatz vom Typ Artikel. |
|
|
Dienstleistung - Erstellt einen neuen Datensatz vom Typ Dienstleistung. |
||
|
|
Spesenartikel - Erstellt einen neuen Datensatz vom Typ Spesenartikel. |
|
|
|
Stückliste - Erstellt einen neuen Datensatz vom Typ Stückliste. |
|
|
|
Variantenartikel - Erstellt einen neuen Datensatz vom Typ Variantenartikel. |
|
|
|
Löschen - Löscht den in der Ansicht markierten Datensatz.
|
SmartLinks
|
Link senden - Erstellt ein neues Email und fügt einen SmartLinks zu dem in der Ansicht markierten Sortiment Objekt in den Emailtext ein.
|
||
|
Link kopieren - Kopiert einen Link zu dem in der Ansicht markierten Sortiment Objekt in die Windows Zwischenablage. Dieser kann sodann an beliebiger Stelle mit Hilfe der Windows Einfügefunktion (z.B. +V) eingesetzt werden. |
||
Bearbeiten
|
|
Kopieren - Öffnet den Assistenten zum Kopieren eines markierten Sortiment Objektes. Diese Aktion steht für alle Sortiment Objekte zur Verfügung.
Im Assistenten kann eine Neue Artikel Nr. eingetragen und es können mit Hilfe der Checkboxes jene Elemente ausgewählt werden, welche in aus dem Ursprungsobjekt in die Kopie übernommen werden sollen. Je nach Objekt sind dies Kunden- und Lieferantenrelationen, verknüpfte Artikel, Varianten, Dokumente oder Stücklistenelemente). Nach Bestätigung der Eingaben mit OK wird der Assistent geschlossen, die Kopie wird erstellt und, abhängig von der Eingabe in Kopiertes Produkt anzeigen, zur Bearbeitung geöffnet.
|
|
|
|
Einheit ändern - Ermöglicht es, die Einheit eines Sortiment Objektes nachträglich zu ändern.
|
|
|
|
Disposition - Öffnet das Disposition Fenster des ausgewählten Sortiment Objektes. |
|
|
|
Standardlager - Öffnet einen Wizard, mit dessen Hilfe das Standardlager des in der Ansicht markierten Sortiment Objektes pro Firma und Standort gesetzt werden kann. |
|
|
|
Marge ändern - Ändert den Wert im Feld Marge des Registers Preisberechnung von Artikeln und Varianten. Wird die Aktion für einen Variantenartikel ausgeführt, so wird der Wert für alle Varianten des Artikels geändert |
|
|
|
Gemeinkosten ändern - Ändert den Wert im Feld Gemeinkosten des Registers Preisberechnung von Artikeln und Varianten. Wird die Aktion für einen Variantenartikel ausgeführt, so wird der Wert für alle Varianten des Artikels geändert. |
|
|
|
Lager deaktivieren - Deaktiviert die Bestandesführung für das markierte Sortiment Objekt.
|
|
|
|
Montageauftrag - Erstellt einen neuen Datensatz vom Typ Montageauftrag. Diese Aktion ist nur aktiv für Stücklisten und nur wenn dem Benutzer die Rollengruppe Prime - Stücklisten zugewiesen ist. |
Weitere Aktionen
Die Aktionen der weiteren Gruppen gehören zu Standardaktionen, welche im Grossteil der Ansichten in den Prozessen Organizer, Marketing & Vertrieb, Projektmanagement, Servicemanagement sowie Handel zur Verfügung stehen. Ihre Beschreibung kann mittels Klick auf einen der untenstehenden Popup Links eingesehen werden.
© Winoffice AG 2025. Alle Rechte vorbehalten.
