Aktualisiert am 11. Dezember 2025
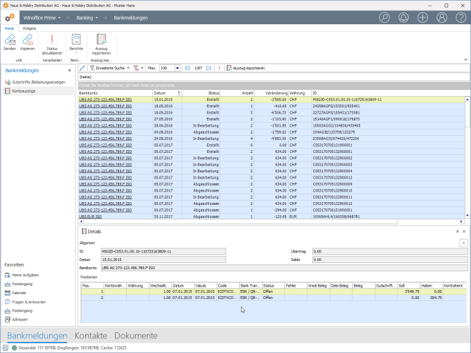
Kontoauszüge

Die Ansicht Kontoauszüge zeigt alle vorhandenen, ins Portal importierten camt.053 Bankmeldungen. Diese enthalten die mittels Gutschrifts-/Belastungsanzeigen gemeldeten Transaktionen als Sammelzeile sowie alle weiteren Transaktionen wie z.B. Belastungen aus Daueraufträgen, Barbezüge/Bareinlagen, IBAN sowie SWIFT Gutschriften/Belastungen.
Die Auszüge können folgende Stati besitzen:
- Erstellt: Keine der darin enthaltenen Zeilen ist abgestimmt
- In Bearbeitung: Mindestens eine der darin enthaltenen Transaktionen ist nicht abgestimmt
- Abgeschlossen: Alle darin enthaltenen Transaktionen sind abgestimmt
Ein Doppelklick auf eine Zeile der Ansicht öffnet das Detail des betreffenden Kontoauszugs.
Mit jedem importierten Kontoauszug werden auch der Startsaldo/Saldovortrag vom Vortag, der Saldo aller Transaktionen sowie der Tages Schlusssaldo gemeldet und in der Kontoauszugszeile angezeigt.
|
Bitte beachten Sie Es wird dringend davon abgeraten, die Details aus QR-IBAN sowie LSV Transaktionen (Gutschriften und Belastungen) mittels Kontoauszug (camt.053 Datei) zu importieren und abzustimmen. Das Automatische Abstimmen und Ausgleichen dieser Transaktionsarten kann nur beim Import von Gutschrifts-/Belastungsanzeigen (camt.054 Datei) gewährleistet werden. Bei Bezug und Import von camt.054 und camt.053 Dateien ist folgendes zu beachten:
|
Details

Der Ribbon für die Ansicht Kontoauszüge bietet den direkten Zugriff auf die Aktionen, welche für die in der Tabelle markierten Objekte ausgeführt werden können.
|
Hinweis Die Darstellung des Ribbon kann je nach Lizenz und Berechtigung des aktiven Anwenders von der hier gezeigten Darstellung abweichen. Auch kann es bei Nutzung von Winoffice Prime in Englisch, Französisch oder Italienisch zu Abweichungen von der oben gezeigten Reihenfolge der Symbole innerhalb der Gruppen kommen. |
SmartLinks
|
Link senden - Erstellt ein neues Email und fügt einen SmartLinks zu dem in der Ansicht markierten Angebot in den Emailtext ein.
|
||
|
Link kopieren - Kopiert einen Link zu dem in der Ansicht markierten Angebot in die Windows Zwischenablage. Dieser kann sodann an beliebiger Stelle mit Hilfe der Windows Einfügefunktion (z.B. +V) eingesetzt werden. |
||
Verarbeiten
|
|
Status aktualisieren - Bei Einsatz des Winoffice Prime EBICS Connectors kann mit Hilfe dieser Aktion der Status von Bankmeldungen abgefragt und geladen werden. |
Berichte
|
|
Berichte - Zeigt die ausgewählte Gutschrifts-/Belastungsanzeige als druckbaren Report in der Vorschau an. |
Auszug importieren
|
|
Auszug importieren - Erlaubt den Import von Kontoauszugs-Dateien (camt.053). |
Widgets

Die Ansicht verfügt über ein Widget. Dieses kann innerhalb der Ansicht frei angedockt werden und zeigt den Inhalt des Kontoauszuges im Detail inkl. aller enthaltener Positionen. Das Widget kann im Ribbon aktiviert/deaktiviert werden.

Details
|
|
Details - Zeigt die Details zum ausgewählten Kontoauszug. |
© Winoffice AG 2025. Alle Rechte vorbehalten.